以卓越的信息技術,持續推動制造業創新發展
近日,安徽天航集團某公司經過多輪的國內外工業軟件廠商選型評估,最終選定開目軟件作為企業的PLM產品全生命周期平臺供應商,雙方順利完成簽約。本次合作旨在通過開目PLM系統幫助企業實現產品數據管理、研發過程管理、工藝設計管理以及各系統的應用集成,夯實企業管理基礎,持續提升信息化管理水平。
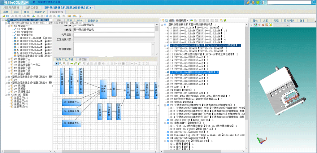
安徽天航集團某公司專業從事液壓和氣壓軟管、鋼管及電子產品、高新技術產品的研究開發、設計、制造和銷售。一直以來,企業對信息化建設相當重視,內部已部署ERP/MES/PLM等系統,但是各系統間相互獨立,數據不能共享,且缺乏一些先進的設計與工藝管理功能。為了實現公司內各系統的集成,消除信息孤島,提升設計工藝管理效率,該企業在深度了解開目公司PLM系統完善的設計-工藝-制造一體化解決方案和產品體系后,綜合評估了開目技術與服務能力、以及豐富的行業案例,最終,決定部署開目 PLM 管理系統。
通過對企業整體業務流程的梳理和技術方案的反復溝通,秉承嚴謹的工作態度,開目項目組不斷對協議和技術方案進行優化,最終制定了整體規劃建設藍圖和實施方案,力保企業產品研制實現精細化管理。
開目PLM系統將繼承企業原有的PLM 基本功能基礎上,進一步提升使用體驗。同時,增加工藝結構管理、工藝路線管理、工藝資源管理、詳細工藝設計、變更管理等CAPP深入應用,與三維CAD參數化設計進行集成,完善 3D 模型的管理和應用,逐步向無紙化轉變。并強化 PLM 作為企業主數據系統的地位,統一數據源管理,打通各信息化系統間物料編碼的傳遞及功能集成,為企業提供從需求分析、產品設計、工藝設計到車間生產的信息化管理平臺,最終實現企業提高設計和工藝工作效率,縮短產品研制周期、降低生產成本的目標。

安徽天航集團某公司與開目軟件的順利簽約,充分彰顯了企業對開目軟件PLM信息化平臺方案和專業服務的高度認可。未來,開目軟件將繼續發揮自身工業軟件核心技術與高端制造業實施經驗的優勢,全力以赴促進企業PLM項目有序推進,為雙方長期的合作共贏奠定基礎,助力企業穩步實現數字化、智能化轉型。
為方便提供優質服務,請留下新的信息